JavaScript 中的 Array、Uint8Array 和 bitSet 底层原理与工程选型
在进行算法的练习与日常开发中,我们常常需要使用布尔数组来标记元素的状态。在 JavaScript 中,常见的选择有:
- 普通数组:
Array(n).fill(false) - 类型化数组:
Uint8Array(n) - 位压缩实现:自定义
BitSet类 - Set/Map: 适合稀疏场景
- BigInt: 适合极大规模位图
每种方法内部的数据结构都不一致,下面整理了它们的底层原理、性能对比和适用场景。
数据结构洞悉
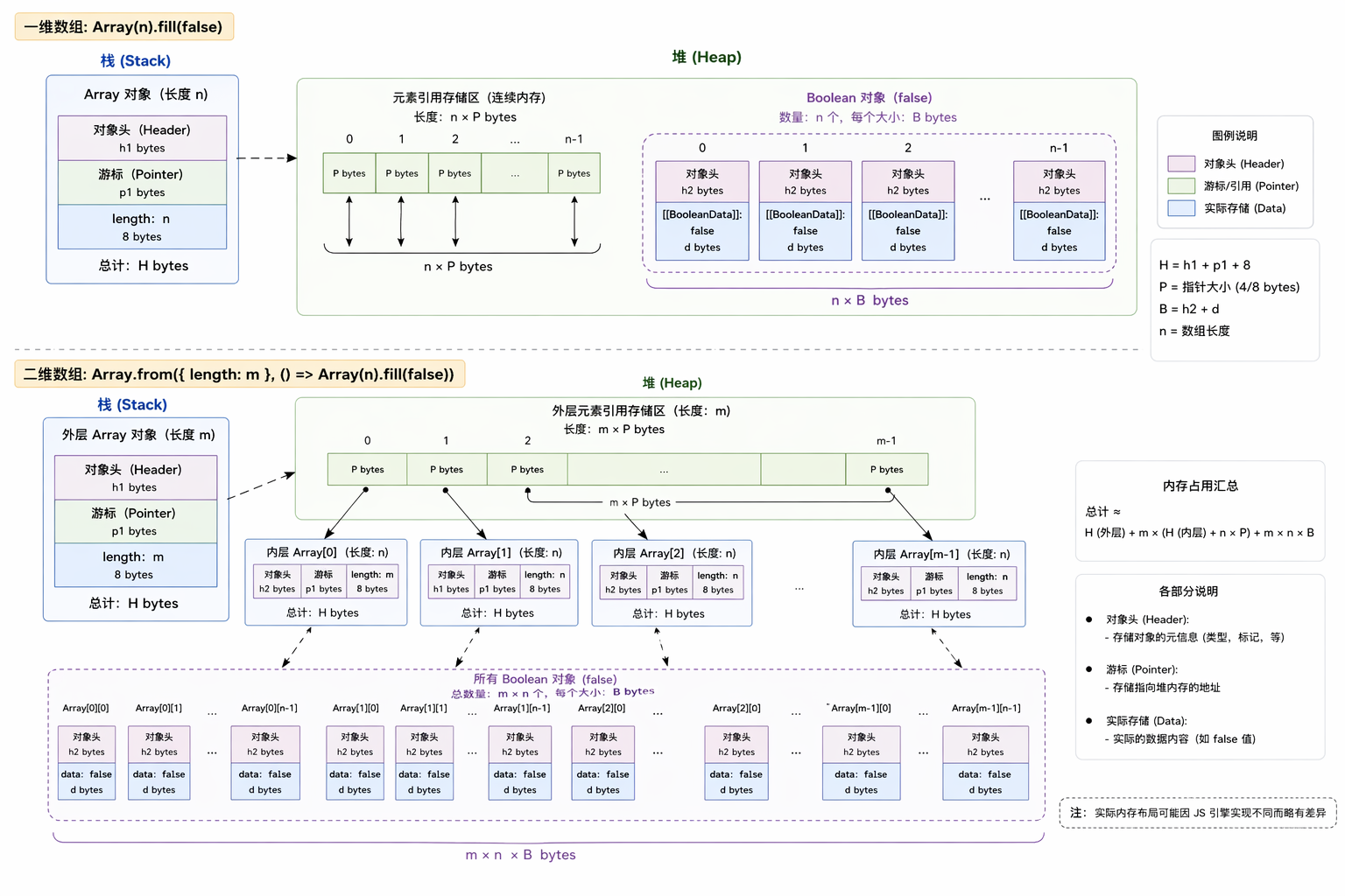
Array(n).fill(false)
Array 作为 JavaScript 的内置对象,一般的 Array 是一个动态数组,底层实现通常是一个连续的内存块,存储着元素的引用。对于 Array(n).fill(false),每个元素都是一个布尔值 false 的引用。
声明一个长度为 n 的一位数组,并用 false 填充:Array(n).fill(false),会创建一个长度为 n 的数组,并将每个元素初始化为 false。这种方法的内存占用较大,因为每个元素都是一个独立的布尔值对象。
也可以快速的建立二维数组:Array.from({ length: m }, () => Array(n).fill(false)),这会创建一个 m x n 的二维数组,每个元素都是 false。
其内存结构分为在栈上的数组对象和在堆上的布尔值对象。其内存可以看为: 